
Para quem: Interessados em requisitos de software para especificação de sistemas
O que é: Site de serviço de elaboração de requisitos para especificação de software.
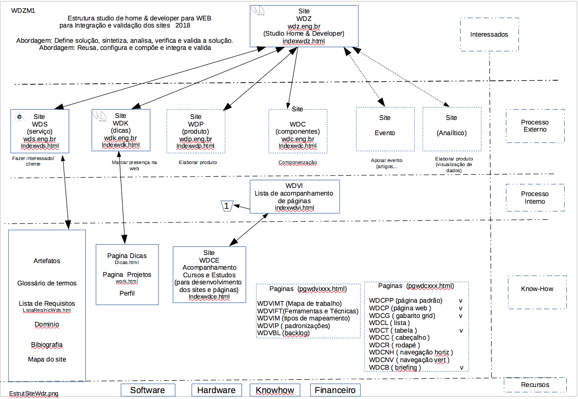
Objetivo: Fazer cliente.
Motivação: Obter interessados em aprendizagem de serviço de elaboração de requisitos para especificação de software
Inicia: Pelo site. Consulta todo o processo de elaboração do serviço
Solicitação: Envia por email requisitos iniciais e necessidades
Resposta: Recebe artefatos de mapas e diagramas, conforme requisitos e necessidades, através de trocas de mensagens por email, e envio de anexos ou link's.
Para quem: Analistas e desenvolvedores que tem interesse em prototipar uma página Web.
O que é: Site de apoio a construção, conceito e conjunto de páginas Web.
Objetivo: Montar páginas através de componentes.
Motivação: Facilitar a construção , design e conceito de páginas Web.
Inicio: Pelo site, consulta componentes disponiveis e faz download.
Solicitação: Caso queira um componente diferente, solicita por email as caracteristicas e requisitos do componente.
Resposta: Recebe componente customizado por email em anexo ou link.
Para quem: Analistas interessados em ter uma ferramenta para apoiar análise de conjuntos de palavras.
O que é: Ferramenta para classificação de itens de conjuntos de informação.
Objetivo: Fazer páginas Web.
Motivação: Construir ferramenta para apoiar a execução de uma tarefa.
Inicia: Pelo site, consulta produto disponivel.
Solicitação: Caso queira um produto diferente, solicita por email as caracteristicas e requisitos do produto.
Resposta: Recebe produto por email atraves de anexo.
Perguntas
Para quem: Interessados em sistemas de informação, suas tecnologias e áreas de conhecimento relacionadas.
O que é: Site de dicas de know-how, para especificação e desenvolvimento de sistemas de informação .
Objetivo: Marcar presença na internet.
Motivação: Elaborar resumos de tópicos para especificação e desenvolvimento de sistemas de informação.
Inicia: Consulta dicas pelo site.
Caso queira solicitar uma dica diferente:Solicitação: Envia por email caracteristicas da dica desejada.
Resposta: Recebe pelo email a dica ou link apontando para a dica
Ver no link: wdz.eng.br/WDK/Solicitacao1.html/





